内部通讯
1、已收消息列表
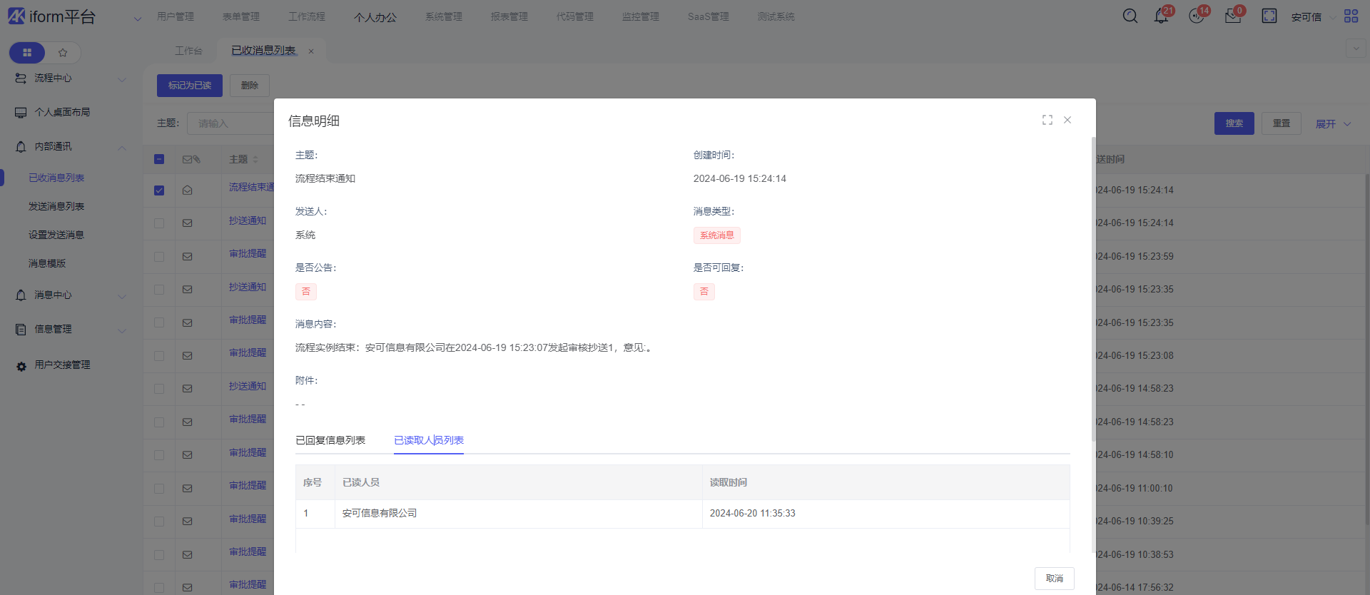
简介:列表接收各式各样的消息(流程结束消息,催办消息,督办消息等等)
功能简介
1、标记为已读:勾选多条列表数据,点击标记已读,全部已勾选的列表消息:变成已读状态
2、删除:勾选多条列表数据,点击删除,列表将已勾选的列表数据,都清空
3、搜索框:1、主题:搜索对应的主题数据,显示对应的消息数据(模糊搜索)
2、发送人:搜索对应的发送人数据,显示对应的消息数据(模糊搜索)
3、消息类型:搜索消息类型,显示对应的消息数据
4、发送消息:搜索对应的时间范围,显示对应的时间的消息数据(范围搜索)1、主题:数据根据设置发送消息的主题数据来显示的
2、发送人:发送人是系统,是系统发送的通知消息,发送人不是系统的消息是人为发送消息
3、消息类型:发送人是系统,消息类型就是系统消息,发送人不是系统:消息类型就是普通
4、发送时间:字面意思
5、管理列按钮:1、明细:可查看消息详细数据
2、回复:系统发送的消息不支持回复,可以查看历史回复的记录
3、删除:可以单独删除消息数据


2、发送消息列表
简介:显示本账号发送出去的消息,也可以删除已发送的消息(会同步删除接收人的消息)
功能简介
1、删除:删除已发送的消息,已经发送出去消息也会同步删除
2、搜索框:1、主题:搜索对应的主题数据,显示对应的消息数据(模糊搜索)
2、发送人:搜索对应的发送人数据,显示对应的消息数据(模糊搜索)
3、消息类型:搜索消息类型,显示对应的消息数据
4、发送消息:搜索对应的时间范围,显示对应的时间的消息数据(范围搜索)


3、设置发送消息
简介:本功能可以指定给人员或者组织发送消息,还可以设置能否回复消息

功能简介
1、主题:发送的主题消息,在已收消息列表中显示
2、收件人:可指定人发送消息
3、收件组织:整个组织都能接受到发送的消息
4、是否回复:开启后,发送的消息可以回复
5、附件:可选择文件上传
6、正文:填写消息内容


4、消息模板
简介:配置发送消息的模板

最后编辑:测试人员 更新时间:2025-12-03 17:33