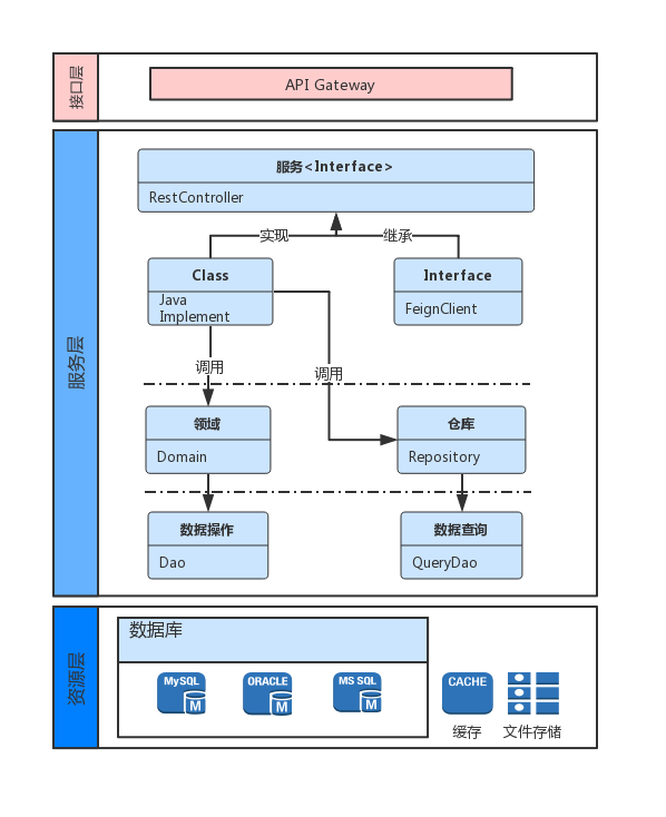
目录 搜索 展开 文档说明技术栈介绍架构介绍全局请求说明前端开发文档前端培训大纲技术选型前端相关知识及相关框架JavaScript 基础知识Chrome DevTools 面板全攻略!!!Flex布局语法教程如何调试代码开发规范(风格指南)【必看】ESLint前端风格指南IFORM平台开发目录结构快速上手开发典型页面平台开发指导通用组件业务组件选择器数据字典上传附件自动编号自定义对话框关联数据流程组件流程图审批历史插件错误捕捉日志控制台打印优化密码加密VUEXaccountdbfullscreengraylogmenupagereleasessearchsizethemetransitionuauser常量和静态配置 多页面路由权限控制管理异步请求数据持久化CSS 实用类Utils 实用工具utils.jscookies.jsaction.jstree.jsvalidate.jsfecha.js通用过滤器(filters)通用指令(directives)vue-cli 和 webpack 配置mock开发二次开发指导【重点】表单脚本【重点】数据模版脚本API接口请求配置动态数据功能配置【数据模版】查询条件的js脚本范例支持第三方接口开发指导URL表单解决方案桌面栏目开发指导【表单管理】生成zip代码包链接脚本【不推荐使用】构建、发布和部署构建与发布生产部署FAQ【重要说明】如何更新版本【最新版本】如何修改公司LOGO和公司名称信息平台类FAQIFORM平台菜单如何添加表单、数据模版、报表等IFORM平台如何自定义样式主题IFORM平台如何增加/替换图标IFORM平台默认的按钮说明IFORM平台按钮权限配置说明IFORM平台的布局方式IFORM平台前端如何集成单点登录方案(前端)IFORM平台如何添加前端路由IFORM平台消息链接处理表单类FAQIFORM平台表单自定义classIFORM平台自定义组件(控件)字段IFORM平台多级子表【孙表】解决方案IFORM平台iframe外部表单IFORM平台子表单列表分组配置说明IFORM平台表单打印特殊字符无法显示IFORM平台表单如何添加一个新的控件平台优化类FAQIFORM平台如何提升页面打开速度IFORM平台前端请求排队或停止阻塞解决办法IFORM平台浏览器每个域名6个并发请求限制解决方案IFORM平台前端打包内存溢出问题解决IFORM平台解决 IE版本兼容其他类FAQIFORM平台平台登录权限疑问IFORM平台数据模板查询过滤数据列表信息IFORM平台如何传递参数到表单信息页面IFORM平台消息模板设置及使用流程IFORM平台生成代码的后端联调漏洞类FAQ检测到目标站点存在javascript框架库漏洞HTTP响应头漏洞敏感信息泄露或ip地址泄漏常见问题VUE开发相关问题汇总修改 ESLint 规则浏览器兼容版本扩展阅读提问的智慧跨域问题解决方案字体图标带你封装一个vue componentSVN代码提交VSCode使用svn代码管理工具跨浏览器窗体消息通讯本地项目模拟域名调试单点登录基于vue-cli项目打包慢的定位优化过程前端到底用nginx来做啥关于 this 指向管理多个node.js版本工具移动端开发文档构建、发布和部署打包成APP封装成小程序后端开发文档开发规范代码目录文件说明代码层次调用说明业务模块目录结构数据库建表规范国际化key规范二开注意重要事项二次开发指导如何在新的模块集成websocket服务禁用RabbitMQ自启动集成单点登录(后端)IFORM认证服务实现原理IFORM登录服务实现原理其他系统如何使用IFORM认证登陆-接入端其他系统如何使用IFORM认证登录-服务端流程引擎事件处理器开始和结束事件脚本节点前后置处理器节点前后置事件脚本流程用户-脚本计算流程定义相关表有哪些如何添加新的消息类型?添加流程按钮添加流程用户插件文件存储如何支持minio文件上传如何支持ftp文件存储Groovy脚本自定义脚本开发范例工具类说明ActionCmdBpmDelegateTaskMybatisTemplateProviderJdbcScriptBpmnScriptBusinessScriptCommonScriptThridServiceScriptValidationScriptContextUtil服务接口文档认证服务接口用户接口文档授权码接口文档认证接口文档注册接口文档基础服务接口组织管理员工管理1员工管理2用户管理参与者管理用户组管理角色管理组织管理岗位管理常量管理参与者属性管理参与者选项管理等级管理租户管理分级管理参与者等级管理选择器选择器-岗位相关选择器-用户相关选择器-用户组相关选择器-组织相关选择器-角色相关系统管理流程服务接口工作流程流程定义管理流程节点配置流程实例管理可视化设计器流程系统常量流程任务管理表单服务接口业务对象管理表单管理数据集管理数据模版管理组件调用文档文件组件文档消息队列(MQ)文档短信(阿里.云通信)文档微信推送文档邮件组件文档内部消息组件文档缓存组件文档流程引擎(Activiti)文档-FeignClient流程引擎(Activiti)文档-Local分布式事务示例使用文档FAQ如何开启数据日志记录开启数据日志配置如何在业务中支持数据日志前端如何构造数据列表的复杂查询?QueryFilter如何构造复杂的where条件子句?使用缓存时如何解决第一次和第二次查询数据不一致如何禁用对应缓存(一级二级)如何使用j2cache进行缓存开发后端部署文档maven setting设置工程启动介绍(微服务)工程启动介绍(单体)idea开发环境-启动配置项目性能优化性能问题收集性能优化流程 暂无相关搜索结果! 阅读次数:1244 本文档使用 MinDoc 发布 架构介绍 一、IFORM-V3微服务架构图二、IFORM-V3微服务代码层次三、IFORM-V3服务权鉴架构四、IFORM-V3服务部署架构一、IFORM-V3微服务架构图二、IFORM-V3微服务代码层次三、IFORM-V3服务权鉴架构四、IFORM-V3服务部署架构作者:管理员 创建时间:2023-12-20 11:14最后编辑:hugh 更新时间:2025-11-04 15:32